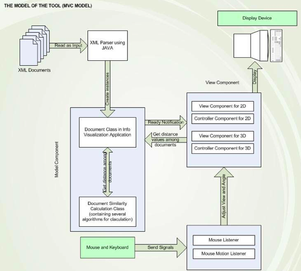
ADVisE3D DESCRIPTION
Advise3D is a document-similarity visualization service, which not only enables humans to sense the proximity of a document relative to other documents in a document space but also allows ordinary people to easily interpret all complex relationships among documents at once. Also, user interactions with 2D and 3D graphics side-by-side help enrich the overall user's understandings regarding the document similarity. Moreover, the tool can be used as either a standalone web application or a visualization service for other information retrieval applications.
PROJECT OBJECTIVE
To research an effective approach to visualize a document space, based on the similarity among documents. Because it is difficult for humans to visualize the similarity between a document to another, this challenging problem led to the development of Advise3D.
ADVisE3D INTERACTIVE FEATURES
Drag and Drop Support: Without using the tool menu bar, user can drag a data file anywhere on a machine and drop it on the application to visualize the similarity among document
Space View Adjustment: User can see around the document space and control the space orientation by simply moving mouse
Document Selection: User can click on documents to see specific information of the documents as well as the distance between the selected document and other selected documents
Document Tooltip: User can conveniently see the information about documents by simply move the mouse cursor over the document in which the user is interested.
ADVisE3D READABILITY
Self-Adjusted Connection Display: The thickness of document connections correlate to the proximity of the selected document to other documents, which help users interpret the visulization of the document space faster although the network is dense.
File-Type Recognition: File icons are used to present a popular file type, which increase the readability of the document space.
Space Depth: Z-axis coordinates are used to calculate the accurate size of the document icons in the space to provide realistic user experience.
PROJECT CONTRIBUTION
This is a solo project.
PROJECT CREDITS
Assoc. Prof. Peter Brusilovsky
PROJECT ARTIFACTS
ADVisE3D Project Website (Archived)
ADVisE3D Demo
Independent Study Report
|